邮箱机器人——客服设置
邮件机器人的基础信息配置页

-
点击"基本信息 ",设置客服名称 和客服描述,保存设置
-
点击"关联的邮箱 ",查看所绑定的邮箱
-
点击"客服管理员 ",可以对“管理员 ”进行管理
-
点击"AI模型设置 ",自由选择AI模型,保存修改
WhatsApp API号码迁移
号码迁移是指在 WhatsApp 商业帐户 (WABA) 之间迁移其WhatsApp API 号码,并保留其显示名称、质量评级、模板消息限制、官方商业帐户状态以及已批准的高质量模板。
通常,只有当客户想要将其WhatsApp API号码从一个解决方案合作伙伴转移到另一个解决方案合作伙伴时,才会执行迁移。
例如:您在使用 JoinMC之前就已经在其他服务商处注册了 WhatsApp API账号,这时您可以考虑将号码迁移到 JoinMC上新创建的 WABA中继续使用。
迁移准备
1. 注册一个JoinMC账号。
2. 关掉号码的两步验证。
迁移须知
1. 迁移的号码是已通过显示名称的审核,并且迁移时,名称不处于正在修改的过程中。
2. 号码的历史聊天记录不会迁移,请在原服务商处备份好记录。
3. 迁移后的号码质量、绿标、配置等号码属性不会发生变化。
4. 号码所属WABA下的所有已批准的高质量模板会同步过来,低质量或者不可用的模板均不能同步。迁移后,模板的质量评级会从头开始。
正式迁移
步骤1:登入JoinMC并开始嵌入式注册
访问Getting started页面 ,点击创建入口。注意:请确保您的网络可以正常访问Facebook网站。
步骤2:在嵌入式窗口中登录Facebook账号
登录目标BM的管理员Facebook账号。并同意协议。

步骤3:选择BM账号
在嵌入式窗口弹框的第一个步骤中,于Business portfolio下拉框中选择已有的BM账号。

步骤4:选择目标的WABA账号
下拉框选择目标WABA账号(新的WABA账号,号码将迁移到这个WABA下)

步骤5:设置号码的属性
此处Display name 填要迁移的号码的名称。输入后进入下一步骤。

步骤6:绑定需要迁移的号码
输入号码后将会看到一个提示,告知您此号码是归属在其他服务商下。确认无误后,点击下一步。

步骤7:验证码校验
输入收到的验证码完成校验。

步骤8:绑定成功
提示绑定成功后,请点击右下角的Finish按钮以关闭弹窗。

邮箱机器人——电商平台
这个模块介绍了邮箱机器人所能接入的电商平台有哪些,对已授权的平台能够实时更新商品订单信息以及物流情况,能够做到对客户咨询物流的实时返还以及相关场景的安抚工作。
产品注册流程
注册操作说明

点击“立即体验 ”或右上角“登录/注册 ”。
这里您可以选择"短信登录"或"账号密码登录"

1. 账号密码登录:
输入您的账号密码,而后点击登录。(输入一次之后可以保存在网页,下次登录自动加载)
若您尚未注册账号,请点击“注册用户 ”或“短信登录 ”。
2. 短信登录:
短信登录输入手机号码接收验证码登录即可,未注册将自动创建JoinMC账号。
3. 注册用户:

您可选择手机号注册或邮箱注册。

账号创建成功后,会弹出创建属于您的团队,输入您的团队名称并选择AI大语言模型版本。
*注:团队名称和AI模型版本后续可修改,不同的版本的性能、逻辑、反应时间、输出结果等均会有一定差异,针对不同的使用目的可选择不同版本。
注册成功后即可进入主页。

找回密码:
点击忘记密码,选择之前注册的手机号或邮箱找回。
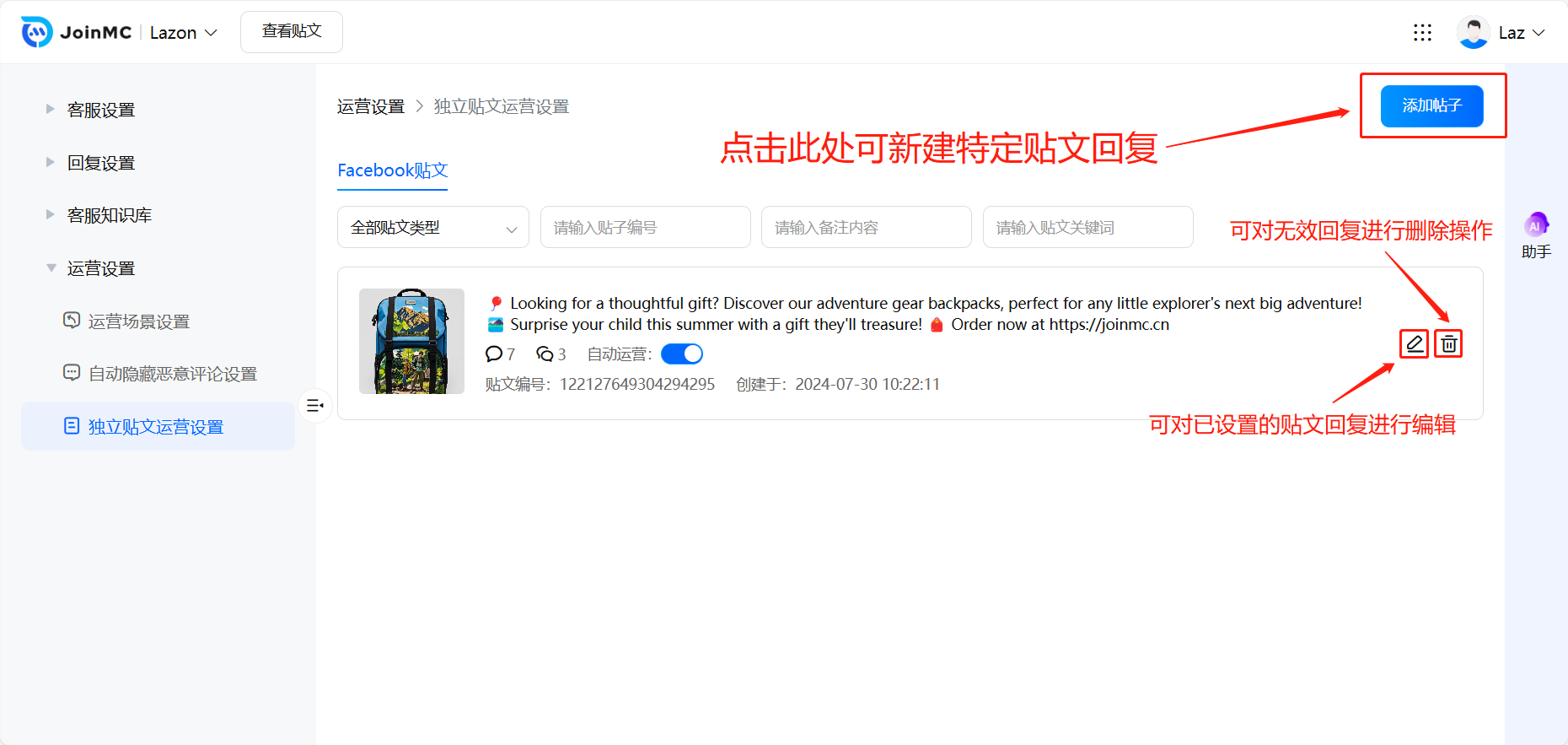
运营设置——独立贴文运营设置
独立贴文运营设置能对单个贴文进行定制化的回复设置,能够让您的回复更为精准,让您的营销更为具象化。
运营设置——独立贴文运营设置

点击“添加帖子”进入特定贴文配置界面。
注:
可在此界面对已设置的特定贴文进行“启用/关闭自动回复”、对已设置的特定贴文回复进行编辑修改、对已设置的特定回复执行删除操作。
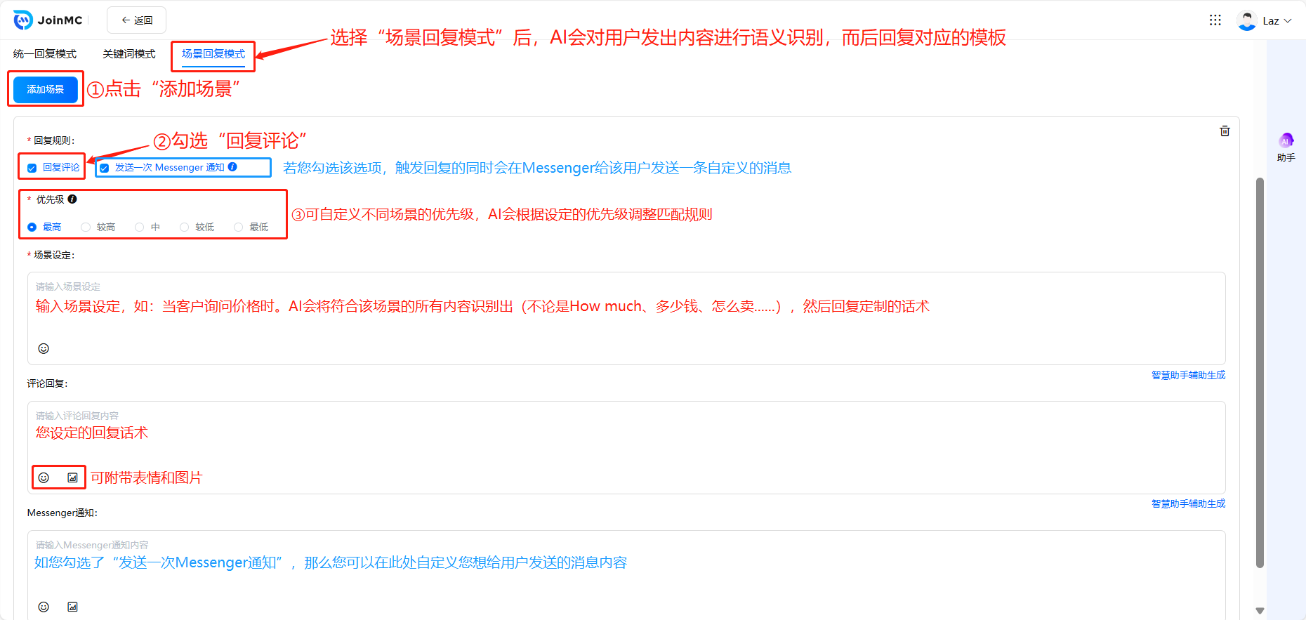
1.* 场景回复模式

进入特定贴文配置界面后,选择“场景回复模式”,点击“添加场景”,勾选“回复评论”,选择“优先级”,在“场景预设”中输入您预设的场景,并在“评论回复”中输入您定制的回复话术。
注:
a.发送一次Messenger通知:若您勾选该选项,触发回复的同时会在Messenger给该用户发送一条自定义的消息,可在下方“Messenger通知”中输入您的自定义消息。
b.优先级:可自定义选择不同场景的优先级,AI会根据设定的优先级调整匹配规则。
2.关键词模式

进入特定贴文配置界面后,选择“关键词模式”,点击“新增规则”,勾选“回复评论”,选择“优先级”,在“关键词”中输入您预设的关键词,并在“评论回复”中输入您定制的回复话术。
注:
在关键词模式中,每输入一次关键词时需要按“回车键”确认,而后再继续输入即可。
3.统一回复模式

进入特定贴文配置界面后,选择“统一回复模式”,输入想统一回复的内容即可。
*注:
在上述三个操作完成后,需要点击右上角 “”进行保存,方可生效。
运营设置——自动隐藏恶意评论
差评隐藏
该模块能帮助您的主页隐藏负面、恶意的评论,减小这些评论对您主页评分和转化率的影响。
点击自动隐藏恶意评论设置

*注:
可开启/关闭自动隐藏恶意评论,可根据您品牌需求个性化设置恶意评论定义,点击保存设置后即刻生效,精准隐藏。
Ⅰ. 差评隐藏效果展示【部分】

*注:
如上图所示,能够进行一键翻译、删除评论、手动隐藏/取消隐藏评论、评论标记的操作
Ⅱ. 差评隐藏后台

*注:
a.点击已隐藏评论,可看见所有被隐藏的评论内容,包括:评论内容、对应贴文、对应平台、处理方式、处理时间、处理人及当前贴文详细信息。
b.您也可以在“请选择 ”、开始日期至结束日期中,来查找筛选被隐藏评论的贴文信息,您也可以点击导出数据进行数据导出,对您当前贴文被删除的恶意评论信息进行分析总结。
c.已删除评论同上【JoinMC智能客服不会删除评论,所展示的一般为人工手动删除或用户自行删除】。
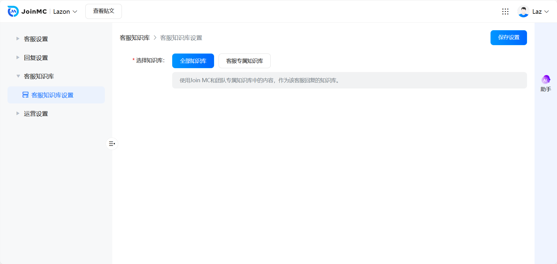
客服知识库
客服知识库
- 点击“客服知识库 ”,点击“客服知识库设置 ”,选择您想使用的知识库,点击“保存修改 ”。

客服专属知识库中的内容配置参考“JoinMC其他功能——知识库建设”

*注:
全部知识库:使用Join MC和团队专属知识库中的内容,作为该客服回复的知识库。
客服专属知识库:为该客服设置专属知识范围,专属知识只在此客服下生效。
回复设置
回复基础设置

用户可在此开启/关闭自动回复功能,还可设置回复延时,在无答案回复中设置无答案回复的内容,点击保存设置
*注:
无答案回复是指如果AI客服没有在知识库搜索到预设内容,将自动推送无答案回复,保证客户所有问题得到回复,增强体验感。
自动回复语言设置
用户使用特定语言进行留言时,设定指定的语言进行回复,下面是六种语言实时转换的案例:

客服角色设置
选择回复语言风格 并进行角色设定,并保存修改

*注:跟据品牌调性对客服性格进行个性化调节,设置回复语气和口吻,还可以在角色设定里加入个性化定制内容,给客服赋予身份
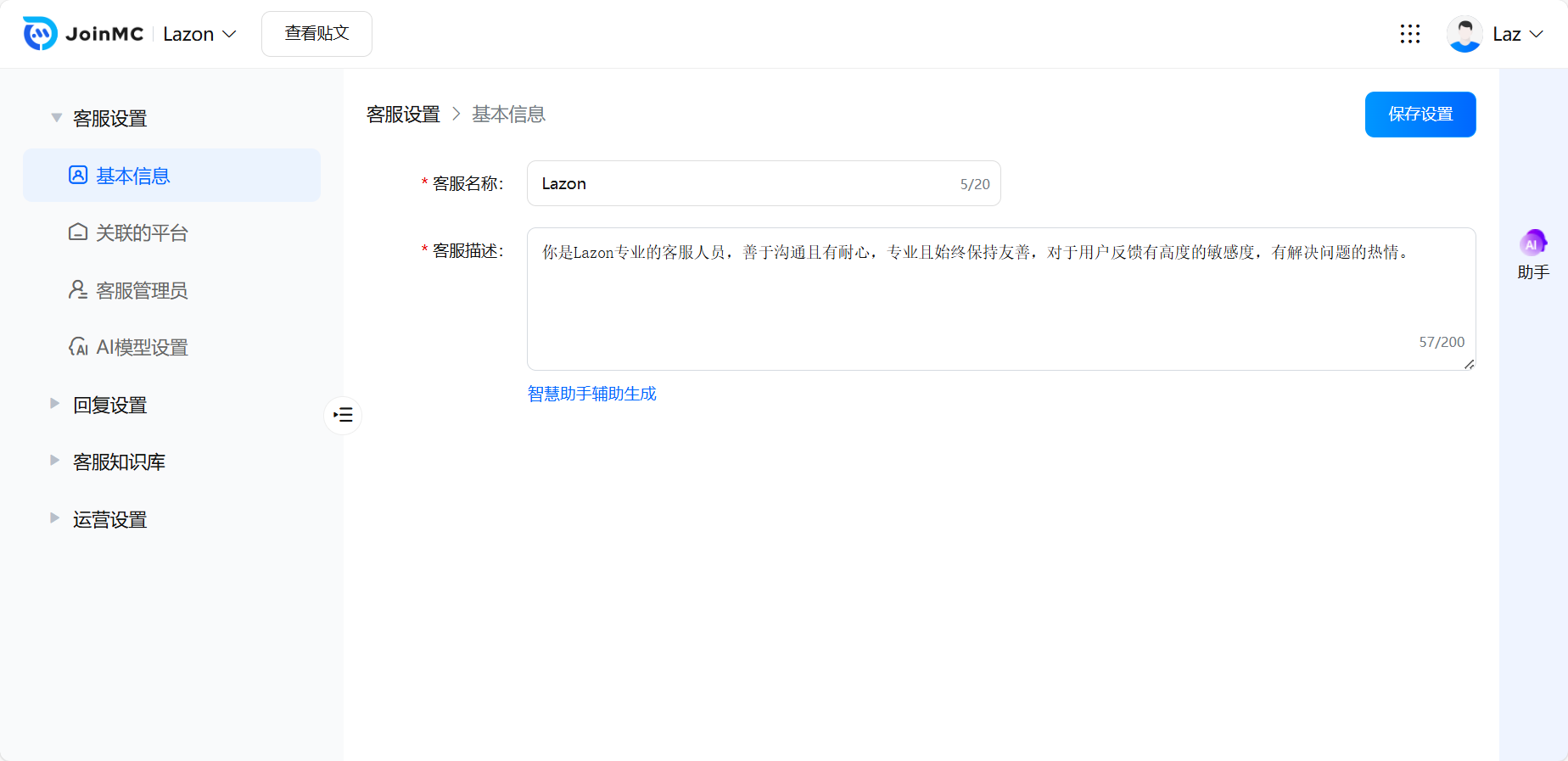
客服设置
这里是客服机器人的基础信息配置页。

- 点击"基本信息 ",设置客服名称 和客服描述,保存设置

-
点击"关联的平台 ",查看所绑定的主页,可点击右侧图标一键跳转至对应Facebook主页。
-
点击"客服管理员 ",可以修改授权管理员
-
点击"AI模型设置 ",自由选择AI模型,保存修改
”进行保存,方可生效。